Vex Robotics   
Step 10

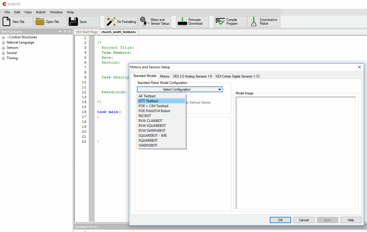
Go to Robot > Motors and Sensors > Standard Modules >

Select Configuration > GTT Testbed